|   
 Warenwirtschaft für EDV Dienstleister Maximieren Sie Ihren Erfolg durch gezielten Einkauf bei Erstausrüstern und Zulieferern
  
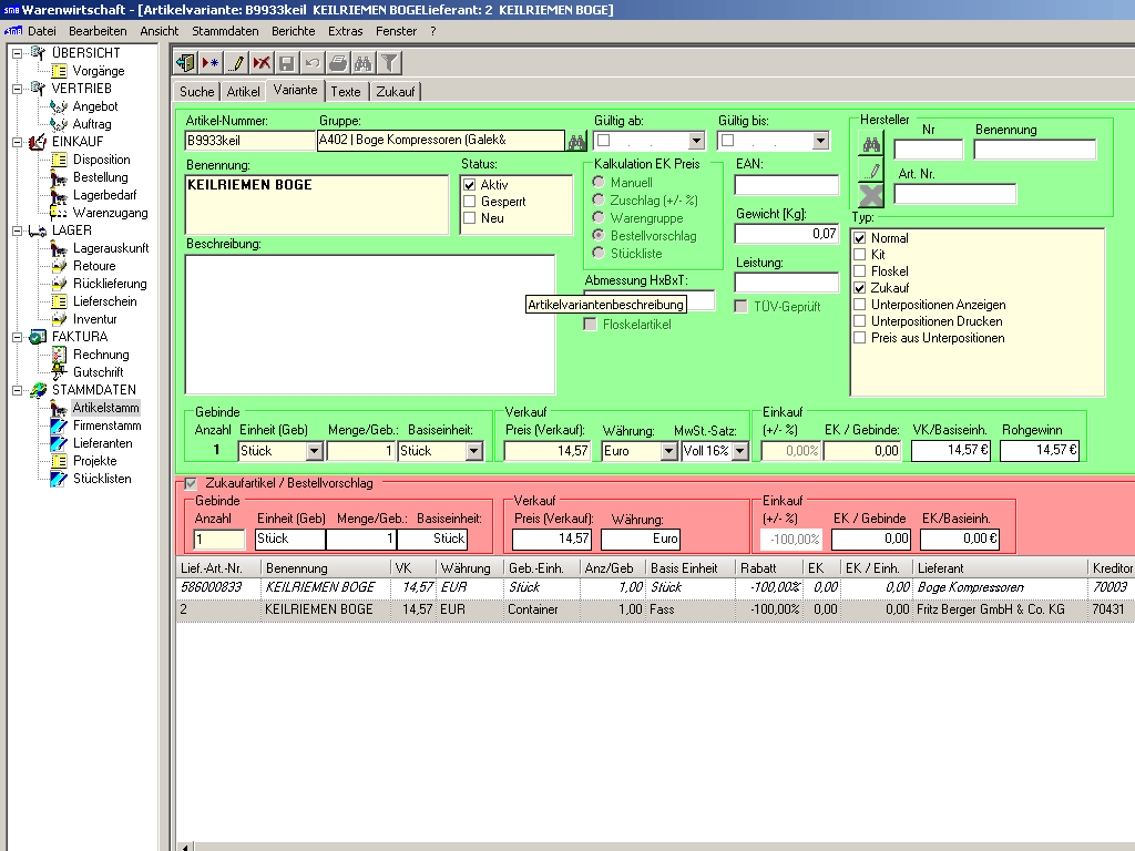
 Das moderne Artikelkonzept von ERP 4 SMB ermöglicht es Ihnen, Artikel von Herstellern, deren Erstlieferanten und von Drittlieferanten effizient und übersichtlich zu verwalten. Damit erhalten Sie endlich die Möglichkeit, bei Kalkulation, Disposition, Bestellung und Auslieferung auf die kostengünstigste Variante zurückzugreifen. 
 ERP 4 SMB hilft Ihnen durch die Reduzierung der Artikeldatensätze bei der Zusammenfassung von gleichen Artikeln verschiedener Hersteller und Lieferanten. Preislisten von Lieferanten und Herstellern mit mehren zehntausenden Artikeln können importiert werden ohne den eigenen Artikelstamm aufzublähen. Dies reduziert Ihren Erfassungs- und Pflegeaufwand erheblich  Und das hat ERP 4 SMB Ihnen noch zu bieten | Artikel-Artikel, Artikelvarianten und Zukaufartikel
 -Alternativlieferanten für Originalartikel
 -Einkaufs– und Verkaufsgebinde
 -Hinterlegung eines Hauptlieferanten pro
 Artikel für automatische Bestellvorschläge
 -Kalkulation von Kundenrabatten über
 Warengruppenhierarchien
 Lieferanten-Verwaltung kompletter Lieferantenkataloge
 -Kalkulation der Einkaufspreise über Waren-
 gruppenrabatte der Zulieferer
 - Beliebig viele Kreditoren pro Lieferant
 Angebots– und Auftragsbearbeitung- Durchgängige Generierung von Angebot, Auftrag,
 Lieferschein, Retoure, Rechnung und Gutschrift
 - Direkte Kalkulation des Rohgewinns
 - Optionale Rechnungs- und Leistungsanschriften
 - Anzeige von Rückständen bei Bestellungen und
 Lieferungen
 Projekt und Vorgangsverfolgung- Auftragsverfolgung durch Sammelvorgänge
 - Projektverfolgung durch Sammelvorgänge
 Disposition und Beschaffung- Anzeige von bestellten und reservierten Artikeln
 - Automatische Bedarfserzeugung durch
 Mindest– oder Signalbestände
 - Sammelbestellung an Lieferanten
 | Lagerverwaltung- Abfrage der Lagerbestände
 - Verbuchung von Wareneingängen als
 Lagerchargen
 - Rücklieferung an Lieferanten
 - Abwicklung von Kundenretouren (RMA)
 Auslieferung und Warenversand- Berechnung von Mindermengenzuschlag
 und Frachtkosten
 - Warenausgangsbuchung bei Lieferschein
 oder Rechung
 Rechnung und Gutschrift- Teil-, Schluss– und Sammelrechungen
 - Gutschriften für Rechnungen und Rücklieferungen
 Serviceabwicklung- Zusammenstellung von eigenen Service-Kits
 - Reparaturauftrag
 Inventur- Wochen– Monats-, Quartals und
 Jahresinventur
 - Fortlaufende Inventur
 Reports- Eigenständiger Reportgenerator
 - Frei definierbare Layouts für alle Dokumente
 Adressmodel-beliebige Anzahl von Mitarbeitern pro Mandant
 -beliebig viele Adressen
 -beliebige Anzahl von Debitoren pro Firma
 -Abteilungszuordnung
 | 
 
 Geringe Kapitalbindung durch effizientes Bestell- und Lagermanagement ERP 4 SMB unterstützt Sie umfassend bei der Disposition Ihrer Bestellungen. In der Übersicht sehen Sie genau, welche Menge eines Artikels für alle anstehenden Aufträge benötigt wird, bereits bestellt wurde oder im Lager verfügbar ist. Hier können Sie Reservierungen für Lagerbestände und Lieferantenbestellungen anlegen und verwalten. So vermeiden Sie die Bestellung von Waren, die Sie eigentlich noch im Lager liegen haben oder die mit der nächsten Lieferung eintreffen. 
 Hier können Sie bereits reservierte Bestände für kurzfristige Aufträge umdisponieren und dann nachbestellen. 
 
 
 
 Reduzierte Durchlaufzeiten durch beschleunigte Arbeitsabläufe  Sie müssen nicht alle Dokumente erzeugen und alle Dialoge ausfüllen. Ausbuchungen aus dem Lager können sowohl beim Lieferschein als auch bei der Rechnung vorgenommen werden.  Serviceaufträge können während der Rechnungserstellung komplettiert und gebucht werden. Die Projekt und Vorgangsverfolgung von ERP 4 SMB gibt Ihnen dabei jederzeit Auskunft über den Stand eines Auftrags vom Angebot über Auftrag, Lieferschein, Retoure, Rechnung und Gutschrift.  Damit erhalten Sie eine Übersicht über ausstehende Wareneingänge oder Restlieferbestände.  
 
 
 Sichere Zuordnung von Kundenaufträgen beim Wareneingang Die Dispositionsfunktionen von ERP 4 SMB helfen Ihnen bei der Zusammenfassung von Bestellungen an Lieferanten, Aufschläge und Frachtkosten zu reduzieren.  Trotz der Zusammenfassung bleiben für jede Bestellposition die Verknüpfungen zum Auftrag bestehen, so dass beim Wareneingang jede einzelne Position dem ursprünglichen Kundenauftrag wieder zugeordnet werden kann. Ohne weitere Zwischenschritte kann die Ware direkt zur Kommissionierung verwendet oder in ein Lager eingebucht werden. Exakte Ermittlung der Lagerbestandswerte Durch die Verbuchung aller Wareneingänge als Lagerchargen erfolgt die Bewertung zum Bezugszeitpunkt. Somit werden automatische Erhöhungen der Lagerwerte bei steigenden Einkaufspreisen und damit eine ständige Überbewertung Ihrer Lagerbestände vermieden.  Auch die gezielte Ausbuchung oder Abwertung defekter Waren oder Restbeständen ist einfach und unkompliziert möglich. |